Mot-clé : #table

Caslib is global and cannot be dropped

Caslib is global and cannot be dropped

Vous avez peut-être obtenu ce message lorsque vous vouliez supprimer une GLOBAL CASLIB via le code ci-dessous ...
Lire l'article
CAS et l'alignement de la mémoire (8 Byte Boundaries)

CAS et l'alignement de la mémoire (8 Byte Boundaries)

Si vous êtes un habitué de ce blog ou que vous travaillez avec CAS, vous savez que les tables CAS sont étroite...
Lire l'article
Récupérer les informations sur les colonnes d’une table SQL SERVER depuis SAS

Récupérer les informations sur les colonnes d’une table SQL SERVER depuis SAS

Lorsque, dans SAS, vous travaillez avec des données Sql server, il peut s'avérer utile d’obtenir des informati...
Lire l'article
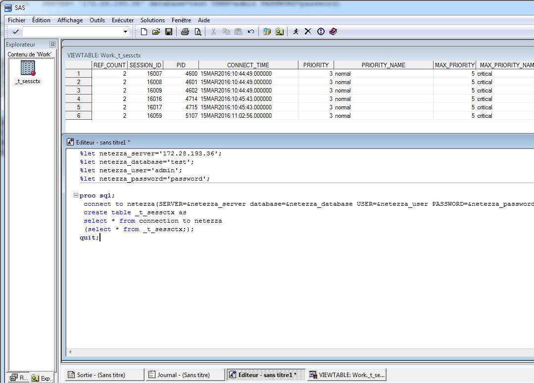
Boîte à outils SAS/ACCESS to Netezza

Boîte à outils SAS/ACCESS to Netezza

Vous trouverez, sur cette page, quelques PROC SQL SAS, en explicit SQL Pass-Through, prete à l'emploi. Ces ext...
Lire l'article